Skip to content

Class diagrams#

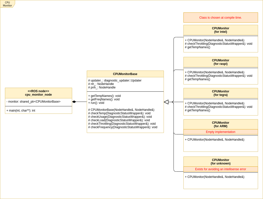
CPU Monitor#

CPU Monitor

HDD Monitor#

HDD Monitor

Memory Monitor#

Memory Monitor

Net Monitor#

Net Monitor

NTP Monitor#

NTP Monitor

Process Monitor#

Process Monitor

GPU Monitor#

GPU Monitor