Skip to content

Sequence diagrams#

CPU Monitor#

CPU Monitor

HDD Monitor#

HDD Monitor

Memory Monitor#

Memory Monitor

Net Monitor#

Net Monitor

NTP Monitor#

NTP Monitor

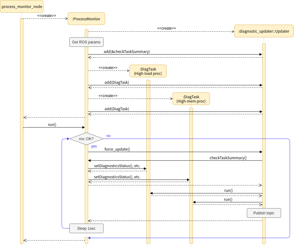
Process Monitor#

Process Monitor

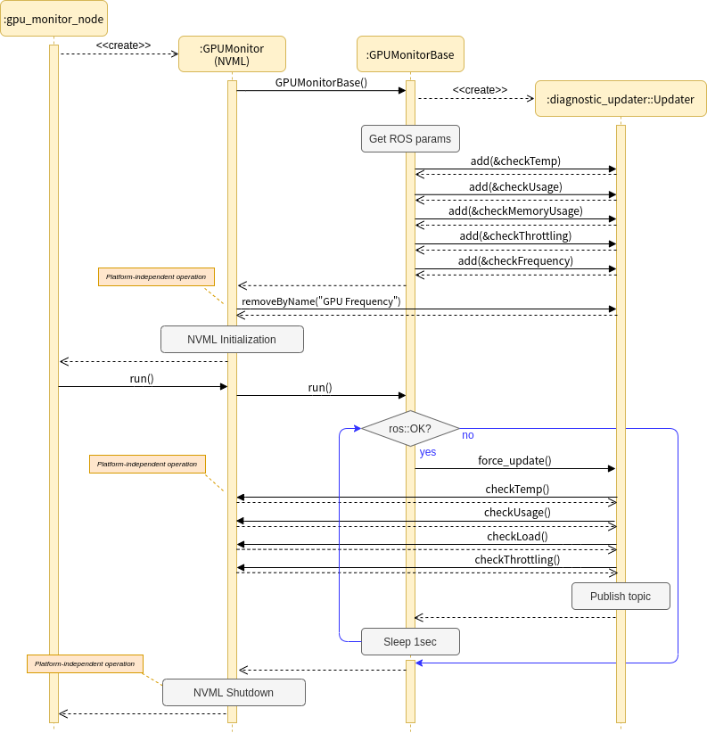
GPU Monitor#

GPU Monitor