Skip to content

Sequence diagrams#

CPU Monitor#

CPU Monitor

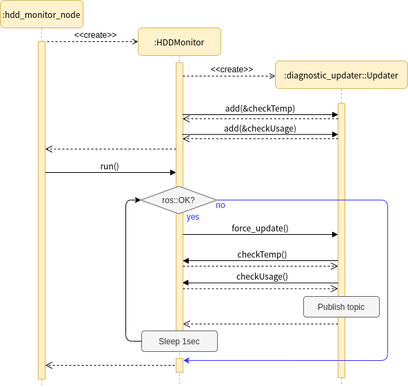
HDD Monitor#

HDD Monitor

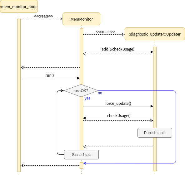
Memory Monitor#

Memory Monitor

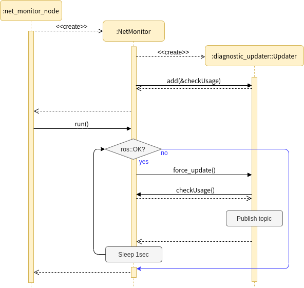
Net Monitor#

Net Monitor

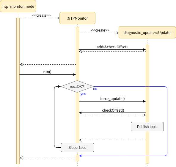
NTP Monitor#

NTP Monitor

Process Monitor#

Process Monitor

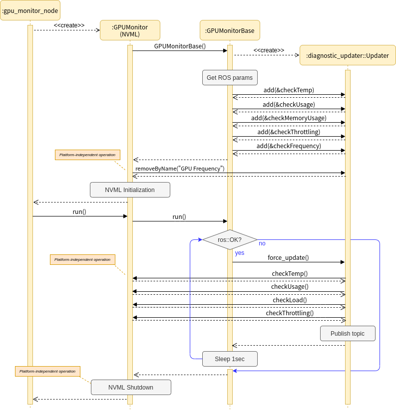
GPU Monitor#

GPU Monitor